You'll find here the list of architecture documents available for the Clover plugin. Users should not need to read those docments to be able to use the plugin. However they do provide some insight about the implementation and may help code contributors.
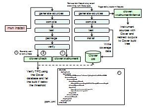
Clover check goal architecture:

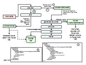
Clover report goal architecture:
